FAQ de GEM-CAR
Renversement d’une facture - onglet Point de vente
Il arrive parfois que vous ayez besoin de renverser une vente, c'est-à-dire émettre un crédit équivalent à la totalité de la facture originale créée antérieurement pour cette vente.
Vous verrez comment il est simple et facile, dans GEM-CAR, de procéder à cette opération en quelques clics seulement.
Il y a deux possibilités:
1. Dans le Point de vente
Vous pouvez accéder au Point de vente en appuyant sur la touche F1 ou à partir de l'onglet Point de vente dans le menu de gauche.

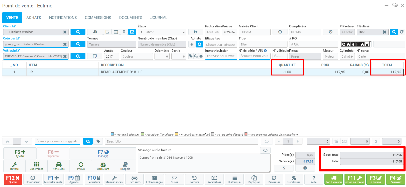
Au point de vente, cliquez sur la loupe en haut à droite, à côté de #Estimé.

Sélectionnez l'étape de la facture dans la fenêtre de recherche.
Sélectionnez la facture que vous souhaitez renverser.

Une fois que vous avez votre vente à l'écran, localisez le bouton Renverser avec le signe de recyclage, en bas, à gauche de l'écran.

Lorsque vous cliquez sur le bouton, GEM-CAR vous demandera de confirmer le renversement avec le mensage: ''Êtes-vous certain de vouloir renverser cette vente?''
Cliquez sur Oui.
GEM-CAR va immédiatement dupliquer la vente d'origine, mais avec des quantités négatives.

Les deux ventes sont parfaitement identiques à l'exception que dans la vente numéro 1008 que vous venez de créer, vous trouverez le signe " - " devant le nombre inscrit dans le champ Quantité sur chacune des lignes présentant les produits ou services faisant l'objet de la vente est négatif.
Tous les montants facturables figurant sur cette vente seront également en négatifs, de même que le sous-total, les taxes applicables et le total.
Cliquez sur Paiement situé en pas à droite de l'écran.
Vérifiez les montants et cliquez sur Envoyer.

Ensuite, après avoir demandé et obtenu votre confirmation, GEM-CAR va créer pour vous, la facture numéro 1009, qui est le renversement de votre facture numéro 1008 d'origine. Elle sera déposée dans l'onglet Documents de la fiche.
Autre article sur le sujet:
Renversement d’une facture - onglet Vente
Publié il y a
1 an
par
Victor Elie
#50
755 vues
Modifié il y a
1 an
